探秘源码:从 ChaosBlade 到 kubectl exec
ChaosBlade 和 kubectl exec 有什么关系?先说结论,ChaosBlade 里所有在 Kubernetes 中的故障注入本质上都在使用 kubectl exec 做 IPC(Inter-Process Communication)。ChaosBlade 简直是“云原生殉道者”,业务逻辑直接依赖 kube-apiserver。
如果您了解 kubectl exec 的工作原理,您就会知道这是一个非常“危险”的行为。什么?你觉得这是“站在巨人的肩膀上”?本文将反驳您这样朴素的想法。
如果您对这些话题的认知仅仅停留在 kubectl exec -it $podName -- bash,读完全篇,了解其背后的复杂链路与容器技术栈,跟你的运维/SRE 朋友炫耀一番吧!
真是 不看不知道,一看吓一跳,kubectl exec 完整串联了从 Kubernetes,containerd,runc 到操作系统的知识! 读完本文,您将对 Kubernetes 内的长连接,CRI,OCI 都会有所了解。没在相关领域团队待过,如有疏漏还请在推特相关评论区/提 issue 狠狠批评我。
标题从何而来

ChaosBlade 中,chaosblade-operator 是 CRD chaosblade 的 controller;chaosblade-tools 是一个 Daemonset,是以容器化方式部署的 chaosblade CLI,它负责执行具体的故障注入逻辑。operator 请求 Daemonset Pod 的方式是使用 client-go 创建 pods/exec subresource,执行远程命令。
在 kubectl 中,kubectl exec 做的事情类似,因此有了标题“从 ChaosBlade 到 kubectl exec”。
剖析 kubectl exec 链路
在 Kubernetes 的日常操作中,kubectl exec 命令是我们与容器直接交互的重要工具。Kubernetes 官方文档“从来”都不是用于深究技术细节的资料(可能不够严谨)。关于 kubectl exec ,你可以从“官方”渠道找到以下信息:
- Tasks: Get a Shell to a Running Container
- Reference: kubectl exec
- Kubernetes 1.31: Streaming Transitions from SPDY to WebSockets
不过也不是没有人做过链路分析:How does 'kubectl exec' work?,但他贴了太多源代码,且由于时代所限,runtime 还不是 containerd,给出的图表信息也不太够。
开始阅读源码
不算启动 kubectl 的 terminal 的话,链路上的组件包括 kubectl,kube-apiserver, kubelet,containerd CRI streamingserver, containerd daemon,containerd-shim,runc。这段链路我总结下来总共会涉及三块领域知识:Kubernetes 长连接、CRI、OCI,因此会分三节来分析。
这是我第一次有目的地阅读这些项目的源码,在 Goland 与大模型的支持下不算太辛苦。没在相关领域团队待过,如有疏漏还请在推特相关评论区/提 issue 狠狠批评我。
client ↔️ kubelet
下面的时序图由 GitHub Copilot Agent 在 Kubernetes 仓库中使用 GPT-5 模型生成。
在 Kubernetes API 的语境下 kubectl exec,实际上是创建了 subresource pods/exec(后文的 pods/exec 可以和 kubectl exec 划等号)。kubectl 与 kube-apiserver 之间建立 WebSocket 长连接,kube-apiserver 与 kubelet 之间建立 SPDY 长连接,kube-apiserver 把 kubectl 的 WebSocket 连接中的 stdin, stdout, stderr 流(staging/src/k8s.io/apimachinery/pkg/util/httpstream/httpstream.go)挑选出来,起协程往 SPDY 连接中对应的 stdin, stdout, stderr 流里复制。
kubectl:结构比较清晰简单。kube-apiserver:路由(/api/v1/namespaces/{namespace}/pods/{pod-name}/exec)注册的逻辑太复杂了,看得云里雾里,(将来有机会我要再开新文把它研究清楚!);handler 本身逻辑不复杂。- kubelet:结构非常清晰简单,核心流量转发依靠 go
net/http/httputil/reverseproxy.go。与 CRI 相关交互放在后面在讲。
报错:unable to upgrade connection: Unauthorized
这个错误其实更考察 kubelet 侧的排障能力,我那阵子正好在学习 CKA 中的证书部分,所以很快查到了问题。
在 Kubernetes 中全局搜索 unable to upgrade connection 可以发现其位置在 staging/src/k8s.io/apimachinery/pkg/util/httpstream/spdy/roundtripper.go. 阅读上下文发现是 kube-apiserver 到 kubelet 的 SPDY 连接失败了。unauthorized 指引我前往 kubelet 侧排查,最后我发现是机器初始化时证书配置错误,且仅影响 kube-apiserver 请求 kubelet,不影响 kubelet 上报状态。
kubelet ↔️ containerd-shim
下面的时序图和介绍由 GitHub Copilot Agent 在 containerd 仓库中使用 GPT-5 模型生成。
容器运行时是整个问题中比较复杂的部分。我实在无法独立完成下面这段转述,折磨了 GPT-5 很久,还请大家多指教。
承接上节,kubelet 会启动一个反向代理,将 kube-apiserver 与 kubelet 之间的 SPDY 连接反向代理请求到 CRI streamingserver。server 校验 token,协商子流(stdin/stdout/可选的 stderr 以及终端 resize),随后把这些通道交给 containerd daemon 去“执行命令”。containerd daemon 会让 shim 在容器里启动一个 exec 进程,并把进程的标准输入输出接到传输通道上(默认用本地命名管道 FIFO,也可以按配置改成通过 shim 的 ttrpc/grpc 字节流)。从这一步开始,containerd 内部会起后台协程,把来自客户端的输入按字节转发到容器进程,把进程的输出再原路返回给客户端(这就是数据面,独立于用于创建/启动/等待/调整大小的控制面调用)。TTY 模式下不提供单独的 stderr,终端大小变化会被转成对进程的 resize。等进程退出后,containerd 返回退出码并清理资源,最后关闭 SPDY 连接。可以把整个链路理解成:streaming server 负责接入与协商,containerd daemon+shim 负责“启动并接上管子”,而数据则在 containerd 内部被异步、连续地在“客户端 ↔ 容器进程”之间搬运。
-
containerdCRI server/daemon -
containerd-shim
containerd-shim ↔️ proc
原本在大纲中并不存在这一节,但当我尝试分析“为什么执行 kubectl exec 时会报错 OCI runtime exec failed: open /tmp/runc-process2116393344: no space left on device: unknown”时犯了难,造成这个错误的源码并不在上文中。那好吧,只能继续学习了。
下面的时序图由 GitHub Copilot Agent 在 containerd 仓库中使用 GPT-5 模型生成。
OCI 的世界真是“别有洞天”。
上图已经介绍得比较清楚了,麻烦大家仔细阅读。
源码我就不列了,出于篇幅原因 containerd/go-runc 和 opencontainers/runc 这里就不展开了。如果有机会我会再写博客来讨论这些 OCI 相关的内容。
报错: OCI runtime exec failed: open /tmp/runc-process2116393344: no space left on device: unknown
ChaosBlade 注入 Kubernetes Pod/container 故障时,有时候会出现上述错误。oncall 的时候我只能根据文本去排查 Pod 所在 Node,最后定位到磁盘空间不足导致临时文件无法写入。但我无法向自己和老板解释为什么执行一个命令还需要写入文件呢?
根据上面的时序图,我们可以深入 vendor/github.com/containerd/go-runc/runc.go#Exec,可以看到这样的代码:
f, err := os.CreateTemp(os.Getenv("XDG_RUNTIME_DIR"), "runc-process")
...
err = json.NewEncoder(f).Encode(spec)
shim 内部用库 go-runc 调用 runc(二进制进程);为了完整表达 specs.Process 的所有字段、避免命令行转义与泄漏,go-runc 把内存结构序列化成 JSON 临时文件,再用 runc exec --process <临时文件>。这并不是 OCI spec 的明文要求,而是“对 CLI 最稳妥”的工程选择;同类低层运行时基本都采用“文件承载复杂结构”的接口形态。
start <container-id>This operation MUST generate an error if it is not provided the container ID. Attempting to
starta container that is notcreatedMUST have no effect on the container and MUST generate an error. This operation MUST run the user-specified program as specified byprocess. This operation MUST generate an error ifprocesswas not set.
process(object, OPTIONAL) specifies the container process. This property is REQUIRED whenstartis called....
Example(Linux): https://github.com/opencontainers/runtime-spec/blob/main/config.md#example-linux-1
因此,文件是用来传递给 runc 进程详细信息的,当系统盘完全无法写入时,kubectl exec 会报错。
为什么业务不能依赖 pods/exec?
这里再给不熟悉 ChaosBlade 的读者介绍一些背景知识。以下是 ChaosBlade 中故障注入的命令流。命令从最上层的客户端到最终容器中执行,经历了至少 4 次进程创建:
- chaosblade CLI 创建 k8s 实验;
- operator 创建 pods/exec,通过 daemonset pod,到目标 Node 上创建 cri 实验;
- daemonset pod 上的 chaosblade CLI 通过 ChaosBlade 自己开发的 nsexec (一个 C 语言开发的程序)进入目标 Linux namespace 执行程序
- nsexec 拉起 chaos_os(chaosblade-exec-os 中的主程序),执行具体的网络、CPU、内存等故障注入。

chaosblade-operator -> Daemonset chaosblade-tools 这一跳借助 pods/exec 实现了远程命令执行,这一设计与实现“站在了巨人的肩膀”上,让 chaosblade-cli 这个 CLI 程序代码可以 “编写一次,到处运行” ,赢了,彻底赢了!
根据上面的链路分析,我们可以发现 pods/exec 是一个开销比较大的操作,长连接层层转发,链路非常“漫长”。这就导致,一旦 kube-apiserver,kubelet, containerd daemon 这几个组件出状况,这时候故障注入就会受到影响,出现“实际注入成功但因为报错认为没有注入成功”的问题。而 chaosblade-operator 粗糙的设计与实现并没有能力处理这样的边缘情况。
在 B 站的实际使用环境里,特别是用户广泛开展混沌测试的 UAT 环境,机器负载水位常年偏高。高峰期间很容易出现 kubelet 因故重启,但上面业务服务正常工作的情况。特别是考虑到 B 站 Kubernetes 容器服务“去 Kubernetes”程度较高,不使用 CoreDNS,不使用 Service,不使用 ConfigMap/Secret,故障情况下 pod probe 不影响服务流量进入。kubelet 挂掉重启是非常正常的事情。kubelet 乃至 containerd 挂掉都是对业务服务来说可以接受的(如果在读者您的公司是另外一种情况欢迎在相关推特评论区拍砖),但对 ChaosBlade 却是 完全不能承受的极端场景。
你能想象公司里有一个业务是需要依靠 pods/exec 做 IPC 来获取另一个服务的结果?举个有些极端的例子,现在有一个视频服务 A,转码服务 B(我没做过音视频,我只是想用一个家喻户晓的 cli 程序来举例……),在 B 的业务域里可能会起进程调用 ffmpeg,但 B 对外暴露的一定是 API。比如让 A 拿到一个转码后的视频 URL,而不是让 A 直接 kubectl exec pods/B-pod -- ffmpeg ……。
这种操作是不是和上面那张图很像了?
笔者自诩有一点 SRE 经验,也耳濡目染学习了 B 站 SRE 团队治理服务,提升稳定性的一些思路和经验。我认为这种“徒增依赖”的设计是非常危险的。在平时的开发过程中,如果某一个三方组件很重要但关键时候老出问题,若不能推着它提升稳定性,那就只能把它从系统里踢出去了。pods/exec 帮助 ChaosBlade 实现了 CLI 四处使用,不用额外的客户端和服务端就能适配 Kubernetes 的使用环境。相当于是公司有个团队出了个万金油组件,又能做运维操作,还能搭便车执行故障注入脚本。 坏处就是上了 pods/exec 的“贼船”,把自己的服务稳定性寄托在这条链路上。
我不是说在服务里启动进程就一定是错的! 这 kubectl exec 链路中也不是没有执行命令,最后容器上的进程也是靠 exec --process <临时文件> 启动的,启动进程必然需要在靠近目标容器的地方起进程。关键是有没有必要,需求到底是什么? pods/exec 层层转发 stdin/stdout/stderr 流,错误处理恰当。而 ChaosBlade 仅仅为了执行故障注入就用如此牛刀,还没有做好错误处理,限制了许多特性的进一步迭代。
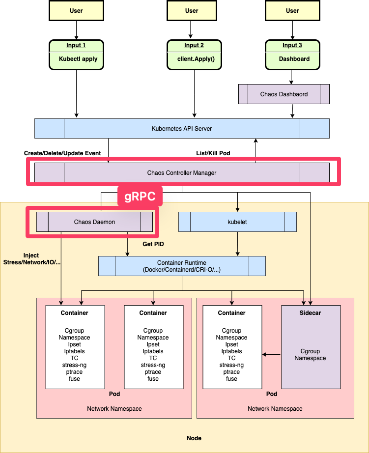
在混沌工程领域,chaos-mesh 已经做出了良好示范,operator 和 daemonset 之间用 gRPC 交互,传递故障注入参数。云原生项目不是用 kube-apiserver 跑业务逻辑啊,ChaosBlade 疑似有些太极端了!

总结
把 kubectl exec 链路完整走一遍,你会发现这根本不是一条“轻量调用”:
- 客户端到节点:WebSocket/(回退)SPDY 的多跳长连接,apiserver 在中间做流量转译,
kubelet反向代理到 CRI streaming。 - 节点内:containerd 接管控制面,
shim+runc在容器命名空间里真正起进程,数据面以字节流持续搬运 stdin/stdout/stderr/resize。 - 任何一环波动(证书、代理、kubelet 重启、磁盘写满、runtime 抖动)都可能让 exec 表现为“明明生效却报错”。
理解这条链路,不只是为了一次性把问题修好,更是为了在系统设计上少走弯路:让运维利器回归运维场景,让业务通信走稳定可控的服务化通道。
